用 ComfyUI 做游戏贴图的完整流程,我终于跑通了

🌟 工作流更新:20251228:

🌟 工作流简介:此工作流分为两个部分:文生图、图生图,支持:

  • 通过英文材质描述一键生成无缝贴图(自动拼接+修复缝隙+风格迁移)
  • 支持生成法线图/深度图/曲率图(用于3D模型贴图创作)
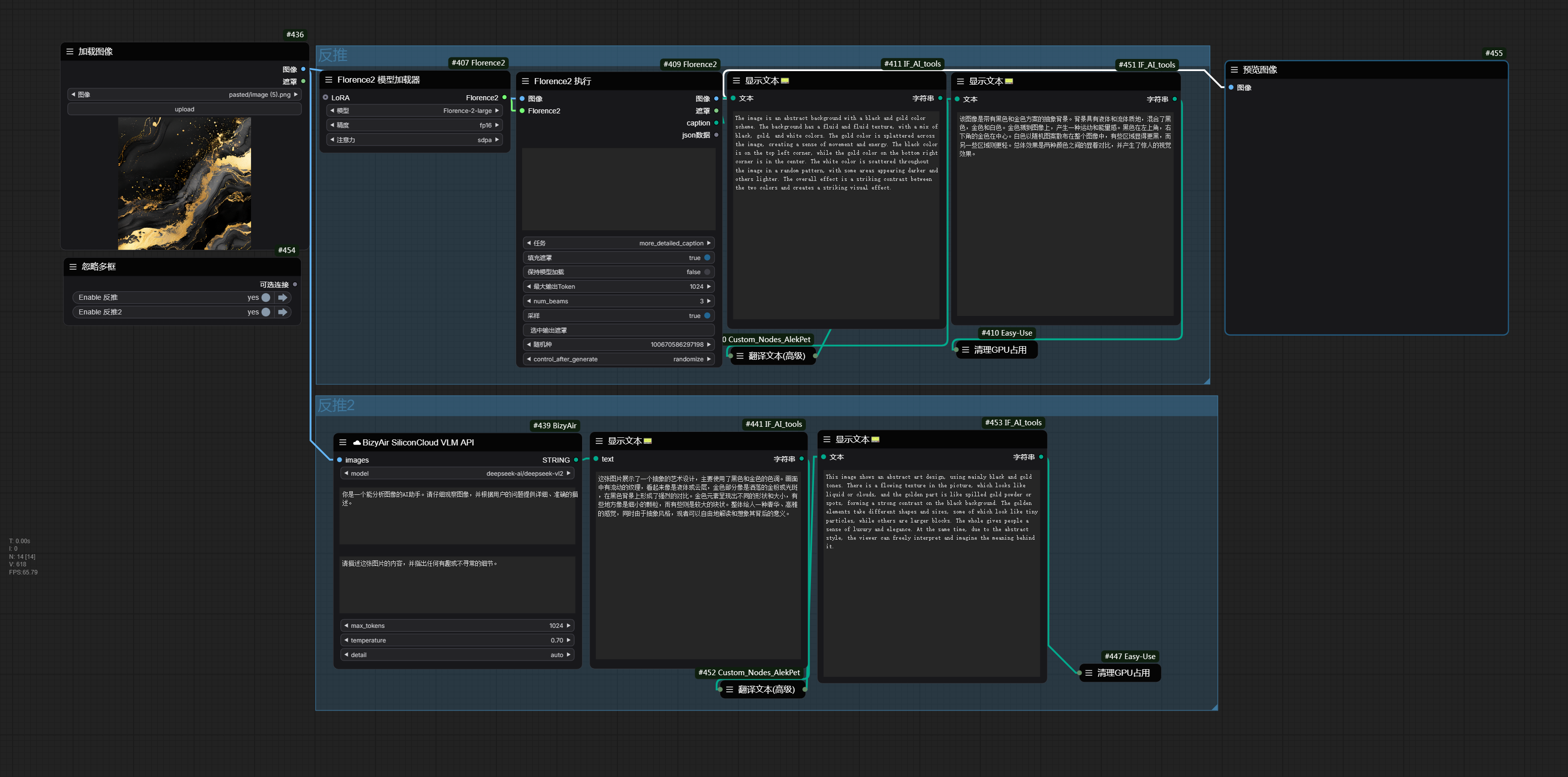
  • 反推能力:材质类的图也可以比较好的描述出来,省去写关键词,只需要稍加修改即可
    随便找一张有缝的图

⚠️ 注意事项

  1. 底模要求:必须为 SDXL 版本,使用 Lightning 8 步大模型(可自行修改)
  2. 模型修改后:需同步修改采样和步数参数
  3. 新版本特性
    • 新增法线/深度/曲率图支持
    • 修复法线图非无缝问题(通过插件实现)
    • 反推插件推荐使用Florence2,反推任务选择 detailed_caption,或more_detailed_caption,在材质推理上会有不错的表现
    • 必装插件:external tooling/效率节点/CR节点/mtb插件
      📥 模型下载
      DeepBump 模型仓库models\\deepbump\\deepbump256.onnx

💡 技巧总结
VAE 解码模式对比

模式 分辨率限制 效率 效果
vae decode ≤1024 无裁剪,效果更好
vae decode(tiled) 任意 可能存在拼接瑕疵
circular vae decode(tiled) 任意 边缘更自然

典型问题解决方案

  • 接缝处锯齿瑕疵:优先使用 circular vae decode(tiled)
  • PBR 贴图生成推荐参数:
    ipadapter参考图片生成时:
    weight=0.8, end_at=0.2
    内容还原度排序:Plus > SD1.5 > Lightning

需要注意的是,prompt的英文很重要材质贴图网站上参考关键词的写法,也可以进行反推,反推模型越好消耗资源越大,建议不要常开,进行多次尝试,结合大模型可以出不同风格的材质

反推模型

核心优势
WD1.5 适合一般图像
Florence2 对材质模型细节描写更佳
闭源的其他模型,如Deepseek、openai等 效果更好,用API调用,更节省资源

%内容为程序生成%,如%date:yyyy-MM-dd%\代表生成年月日,%DF_Text_Box.Text% 代表关键词作为文件名

.\%date:yyyy-MM-dd%\texture\colormap_%DF_Text_Box.Text%
.\%date:yyyy-MM-dd%\texture\height_%DF_Text_Box.Text%
.\%date:yyyy-MM-dd%\texture\curvature-map_%DF_Text_Box.Text%
.\%date:yyyy-MM-dd%\texture\normal-map_%DF_Text_Box.Text%
.\%date:yyyy-MM-dd%\texture\colormap_%ShowText.text%
.\%date:yyyy-MM-dd%\texture\normal-map_%ShowText.text%
.\%date:yyyy-MM-dd%\texture\height_%ShowText.text%
.\%date:yyyy-MM-dd%\texture\curvature-map_%ShowText.text%

高清放大命名如下,其他同理:
.\%date:yyyy-MM-dd%\texture\curvature-mapx2_%ShowText.text%
  • Materialize:实时预览材质效果
  • Unreal Engine
  • Unity 和 Maya:→ 默认青色(左上)为+Y方向,紫色(左下)为-MY方向
    // 法线反转快捷键
    点击 Flip Normal Y

Checkerboard Pattern Test (检测贴图无缝性)

模型名称 核心优势
ArtClarity 保留数字艺术作品的纹理去噪和锐化效果
PixelSharpen 模糊像素重建/放大
Nickelback 在保证细节的前提下减少摩尔纹,优于4xESRGAN和4xBox
使用建议:优先尝试 Nickelback 模型,图像需足够干净以避免细节损失, 它产生的 moire-like 图案较少,并且能够保留细节,不会过度锐化或模糊图像

文生图提示词参考:

Produce a captivating,organic texture patern with glossy,3D forms resembling fluid, translucent waves,flowing and intertwining to create an etherealand harmonious design

产生迷人的有机纹理,光滑的 3D 形状犹如流动的半透明波浪,流动交织,营造出空灵和谐的设计效果

该流程图结合了市面上已有的流程进行了优化和整合,最后感谢无私开源分享大佬们的思路,

才有了这个可以真正无缝完美出的流程

texture top down close-up
纹理俯视特写

High-resolution photograph horizontal,The image shows a black and white marble texture. The marble has a unique pattern of swirls and curves, creating a mesmerizing effect.高分辨率横向照片、图片显示的是黑白大理石纹理。大理石上有独特的漩涡和曲线图案,营造出令人着迷的效果。

High-resolution photograph horizontal, The image shows a blue and black background with a watermark in the middle. The blue color is a deep, rich hue that stands out against the dark background. 高分辨率横向照片、图片背景为蓝黑色,中间有水印。蓝色是一种深沉而丰富的色调,在深色背景中显得格外突出。

High-resolution photograph horizontal, The image shows an abstract painting with a combination of black, white, and gold colors. The painting is composed of a mix of white, grey, and yellow hues, creating a unique and captivating visual.该图像显示了一幅抽象画,混合了黑色、白色和金色。这幅画由白色、灰色和黄色色调混合而成,营造出独特而迷人的视觉效果。

High-resolution photograph horizontal, The image shows a blue and black background with a watermark in the middle. The blue color is a deep, rich hue that stands out against the dark background. 高分辨率横向照片、图片背景为蓝黑色,中间有水印。蓝色是一种深沉而丰富的色调,在深色背景中显得格外突出。

A high-resolution horizontal and vertical abstract background in cool aquamarine tones. The rough-textured canvas features irregular light blue blended with cream-colored. Occasional hints of warm sandy gold appear as subtle grain patterns, interspersed with tiny iridescent blue sands. The overall composition balances vibrant accents with a soothing monochromatic base, achieved through a mix of matte and glossy finishes高分辨率的水平和垂直抽象背景,采用冷色调的海蓝宝石色调。质地粗糙的帆布具有不规则的浅色混合和奶油色。偶尔会出现一丝温暖的沙金色,表现为微妙的粒面图案,点缀着微小的彩虹色蓝点。整体构图通过哑光和光泽饰面的混合,平衡了充满活力的视觉和舒缓的单色基调

通用负面提示词:burry,text,watermark,